文章详情
去App查看

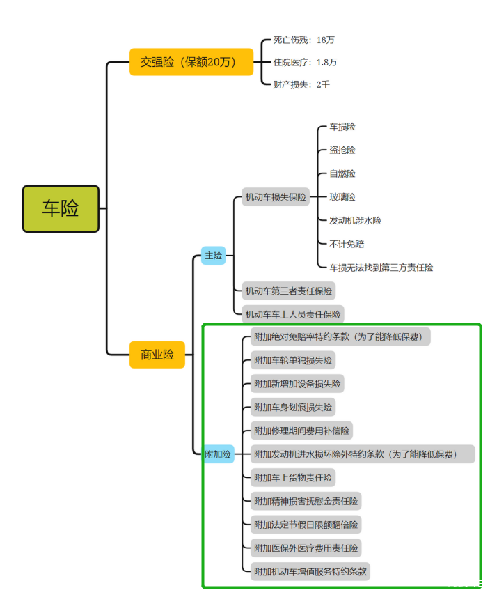
车险中的11个“附加险”到底是什么?

我们都知道商业险分为3大主险与11大附加险。今天我们主要讲一下11个附加险,具体包含哪些?又有什么作用呢?

下面这张图大家可以收藏,要买车险的时候可以拿出来对照参考。

附加险是作为主险的补充,依附在主险之下的险种,不能单独投保。也就是说,如果我们想要投保某项附加险,必须要先投保对应的主险。


1、附加绝对免赔率特约条款

这是一个减费险种,购买绝对免赔率可以在一定程度上减免部分保费,但是一旦出险,相应的保障也会降低。

比如:你选择本险种10%的绝对免赔率,那么如果出险本应该赔付5万,就要扣除10%,就变成4.5万了。可选择绝对免赔率为5%、10%、15%、20%。


2、附加车轮单独损失险

如果投保车损险,那么对于只造成轮胎、轮毂、轮毂罩的单独或全部损失,或者非全车盗抢,只丢了车轮保险公司是不承担责任的。

而附加车轮单独损失险就是解决这部分问题。


3、附加新增加设备损失险

车损险只保障车内原带设备,新加装设备不包括在内,您如果给车辆加装了啥高级的装置要想得到保障就要靠新增设备损失险。

一般来讲,如果新增设备很贵,又安装在易碰撞损伤的部位的话,建议您就买一个。


4、附加车身划痕损失险

无明显碰撞痕迹的划痕需要单独购买划痕险才能赔付。也就是楼下的孩子调皮拿钥匙给车划了一个大道,这个就归划痕险管了。

保险金额有2000元、5000元、10000元或20000元四挡可以选择。


5、附加修理期间费用补偿险

这个险种是出险导致被保险机动车停驶,补偿修理期间费用,作为代步车费用或弥补停驶损失的一个险种。

保险金额=补偿天数×日补偿金额。最高不超过90天。


6、附加发动机进水损坏除外特约条款

这也是一个减费险种(干旱少雨地区车主可以选择),投保后因发动机进水后导致的发动机的直接损毁,保险公司不再赔偿。


7、附加车上货物责任险

这个险种是针对拉货的,投保了机动车第三者责任保险的营业货车(含挂车),可投保本附加险。货车还是有必要购买的。


8、附加精神损害抚慰金责任险

三者险(赔别人)、车上人员责任险(赔自己车上的人)都可以用,车主们可以根据需要选择购买。


9、附加法定节假日限额翻倍险

这个险种说的是在法定节假日期间发生第三者责任保险范围内的事故,三责险的责任限额翻倍。

如果您平时坐地铁通勤,买车主要目的就是周末或节假日出游,那这个险种就太有用了,相当于您的买的三责险保额翻倍了,50万的三责险就可以当100万用。


10、附加医保外用药责任险

买了这个险种,医保外的费用也可以正常申请理赔,这个附加险价格不高,可以考虑。


11、附加机动车增值服务特约条款

车主可以根据需要选择服务∶道路救援、车辆安全检测、代为驾驶、代为送检(此四项服务可以根据具体需要单独投保)

点击展开剩下0%
打开汽车之家App 阅读体验更佳
本内容来自汽车之家创作者,不代表汽车之家的观点和立场。
举报/纠错
打开汽车之家App 查看全部评论
相关阅读
数据加载中...
发条有爱评论~
评论
点赞
收藏
分享
2026-02-20 18:37:13
2026/2/20 18:37:13